 |
Cheat Engine The Official Site of Cheat Engine
|
| View previous topic :: View next topic |
| Author |
Message |
Vooker525 How do I cheat?
Reputation: 0
Joined: 11 Jun 2019 Posts: 1
|
Posted: Tue Jun 11, 2019 5:41 pm Post subject: Max player count bypass as host |
|
|
Hello, trying to modify playercount but stuck due to lack of knowledge. Called Deep Rock Galactic.
Game is built on Unreal Engine 4, coop multiplayer with 4 players in one session. There are no dedicated servers so player acts as host.
There was a bug when more than 4 players could be in one session without game crashing, means that game can handle more. I got curious if its possible to artificially make game think that i (as host) have less than 4 players or find function that can change max players or remove playercount check when someone joins and also show others in server list that my session is available to join even if i already have full team. However i dont know exactly what to search and change (and how).
This is how i think it works: When i have available slot, my game is shows in server list for others when they search. If session is full, players cant join (obviously). If i have 1 slot open and there are 2 players trying to join at the same time, one of them kicks by game. If game doesnt have enough CPU power to run and react (or when game is frozen), those 2 players join at the same time and there is nothing that can kick them. When i unfreeze game, they both join.
I tried to search for some functions in memory viewer that are responsible for playercount but there are many of them. Rough searching for number of current players sometimes gives out around 30 or more than 300 results. Some of them affects shown amount of free slots in discord invite, some of them work with physics functions. Some shows amount of spawned objects. One was dedicated to network driver. Usually changing or freezing these numbers lead to crash. Sometimes game crashes after mission start or switching character or when someone joins.
If if find something that i think would be useful, i dont really know what to do with it. Simply removing piece of code is probably not a good idea.
Any advises? Lobby with more than 4 players would be fun
I can provide more info if needed
| Description: |
|
| Filesize: |
90.93 KB |
| Viewed: |
6955 Time(s) |

|
| Description: |
| Didnt screenshot full code. It has instruction that increases value by 1 after player joins. I NOPped that and some values went to 255-254 after friend left and joined several times. No crash but obviously there is an instruction that increases value, but |
|
| Filesize: |
7.96 KB |
| Viewed: |
6955 Time(s) |

|
| Description: |
| Checked one address what writes to it. Manual change lead to crash |
|
| Filesize: |
68.92 KB |
| Viewed: |
6955 Time(s) |

|
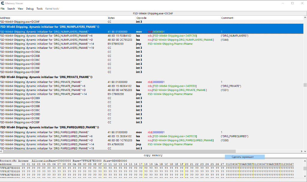
| Description: |
| Probably initializers are not what is needed.. |
|
| Filesize: |
227.25 KB |
| Viewed: |
6955 Time(s) |

|
|
|
| Back to top |
|
 |
RegretNeedsHelp How do I cheat?
Reputation: 0
Joined: 08 May 2023 Posts: 5
|
Posted: Sat May 27, 2023 6:14 pm Post subject: Re: Max player count bypass as host |
|
|
| Vooker525 wrote: | Hello, trying to modify playercount but stuck due to lack of knowledge. Called Deep Rock Galactic.
Game is built on Unreal Engine 4, coop multiplayer with 4 players in one session. There are no dedicated servers so player acts as host.
There was a bug when more than 4 players could be in one session without game crashing, means that game can handle more. I got curious if its possible to artificially make game think that i (as host) have less than 4 players or find function that can change max players or remove playercount check when someone joins and also show others in server list that my session is available to join even if i already have full team. However i dont know exactly what to search and change (and how).
This is how i think it works: When i have available slot, my game is shows in server list for others when they search. If session is full, players cant join (obviously). If i have 1 slot open and there are 2 players trying to join at the same time, one of them kicks by game. If game doesnt have enough CPU power to run and react (or when game is frozen), those 2 players join at the same time and there is nothing that can kick them. When i unfreeze game, they both join.
I tried to search for some functions in memory viewer that are responsible for playercount but there are many of them. Rough searching for number of current players sometimes gives out around 30 or more than 300 results. Some of them affects shown amount of free slots in discord invite, some of them work with physics functions. Some shows amount of spawned objects. One was dedicated to network driver. Usually changing or freezing these numbers lead to crash. Sometimes game crashes after mission start or switching character or when someone joins.
If if find something that i think would be useful, i dont really know what to do with it. Simply removing piece of code is probably not a good idea.
Any advises? Lobby with more than 4 players would be fun
I can provide more info if needed |
_________________
To make bread one must make thyself - Sun Tzu |
|
| Back to top |
|
 |
|
|
You cannot post new topics in this forum You cannot reply to topics in this forum You cannot edit your posts in this forum You cannot delete your posts in this forum You cannot vote in polls in this forum You cannot attach files in this forum You can download files in this forum
|
|