Cheat Engine Forum Index Cheat Engine
The Official Site of Cheat Engine
 
 FAQFAQ   SearchSearch   MemberlistMemberlist   UsergroupsUsergroups   RegisterRegister 
 ProfileProfile   Log in to check your private messagesLog in to check your private messages   Log inLog in 


[QUESTION]How to get static address like: xx::<.ctor>y

 
Post new topic   Reply to topic    Cheat Engine Forum Index -> Cheat Engine
View previous topic :: View next topic  
Author Message
prprdogs
How do I cheat?
Reputation: 0

Joined: 05 Aug 2022
Posts: 2

PostPosted: Fri Aug 05, 2022 8:44 am    Post subject: [QUESTION]How to get static address like: xx::<.ctor>y Reply with quote

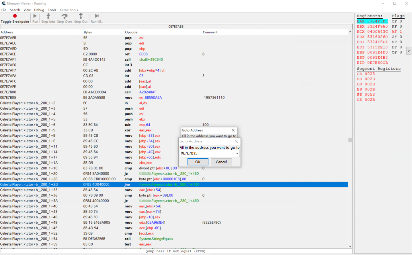
I found CheatEngine haves some address like this:
Game.Player::<.ctor>b_280_1+offset. Because I need to code by python , so, I need a static address to hook it, but In fact it is not a static address.
So, How does CheatEngine generate that address. Does it use like THREADSTACK0 or something?



1.png
 Description:
example screenshot
 Filesize:  495.76 KB
 Viewed:  1413 Time(s)

1.png


Back to top
View user's profile Send private message
ParkourPenguin
I post too much
Reputation: 155

Joined: 06 Jul 2014
Posts: 4759

PostPosted: Fri Aug 05, 2022 9:56 am    Post subject: Reply with quote

It's more complicated than you think.
https://github.com/cheat-engine/cheat-engine/tree/master/Cheat%20Engine/MonoDataCollector

_________________
I don't know where I'm going, but I'll figure it out when I get there.
Back to top
View user's profile Send private message
prprdogs
How do I cheat?
Reputation: 0

Joined: 05 Aug 2022
Posts: 2

PostPosted: Fri Aug 05, 2022 9:11 pm    Post subject: Reply with quote

ParkourPenguin wrote:
It's more complicated than you think.


Source code seems to find module named “mono.dll” and reads all necessary functions address then vias pipe to talk ce.

My first question is how does ce know these functions params? such as class, image etc. And where the source code is.

Second question:
After finding mono.dll module, Can I use it as static address and add some offset to locate my target code?
Back to top
View user's profile Send private message
Display posts from previous:   
Post new topic   Reply to topic    Cheat Engine Forum Index -> Cheat Engine All times are GMT - 6 Hours
Page 1 of 1

 
Jump to:  
You cannot post new topics in this forum
You cannot reply to topics in this forum
You cannot edit your posts in this forum
You cannot delete your posts in this forum
You cannot vote in polls in this forum
You cannot attach files in this forum
You can download files in this forum


Powered by phpBB © 2001, 2005 phpBB Group

CE Wiki   IRC (#CEF)   Twitter
Third party websites