| View previous topic :: View next topic |
| Author |
Message |
frubam Cheater
Reputation: 0
Joined: 13 Jul 2016 Posts: 29
|
Posted: Mon Feb 08, 2021 11:54 am Post subject: jmp instruction using a high # of bytes |
|
|
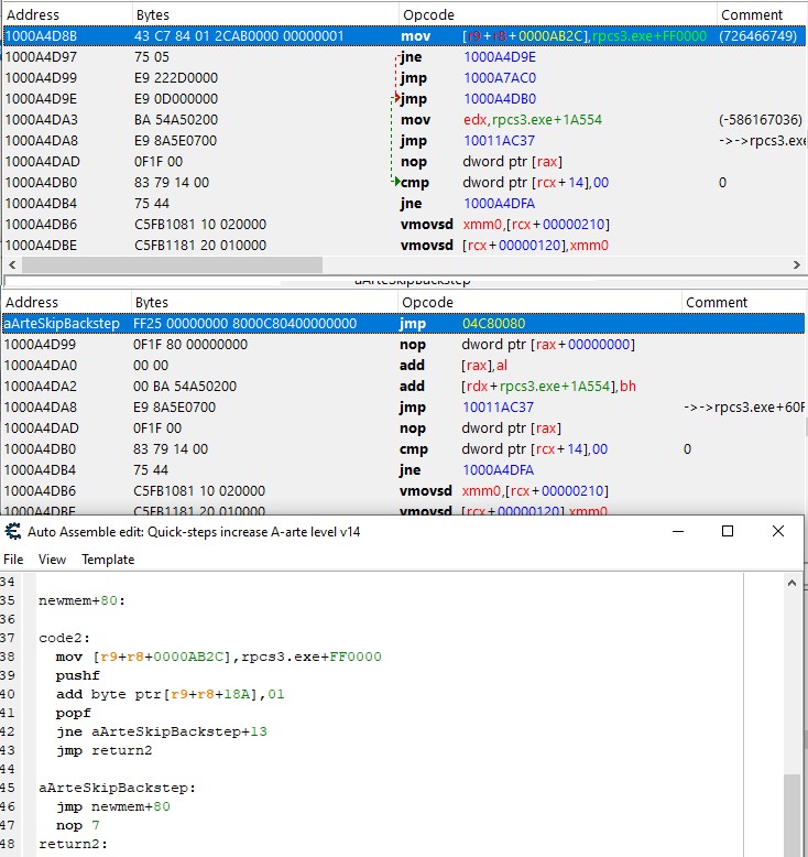
I was making a bunch of codes for a game in RPCS3. I used AOB Injection to create these codes. Initially, the jmp instruction had only used a few bytes(5 I think), and had no problems with the codes I created until I reset my PC. Now many of the codes crash the game when used. When I attempted to inspect what the issue was, I noticed the jmp instruction having many more bytes than I thought it should have(img below:top-original, mid-when code turned on, bottom-written code), and when turning on the code, the bytes replaced overflow into the other assembly instructions, causing the crash.
Is there some reason the jmp command is using so many bytes? Perhaps my knowledge is outdated, and this is actually normal. Rewriting the code(as much suck as that would be) is plausible, but since its a code that others may use as well, I'd like to make it so things are consistent(e.g. some people get the long bytes, others don't).
| Description: |
|
| Filesize: |
157.47 KB |
| Viewed: |
2216 Time(s) |

|
|
|
| Back to top |
|
 |
Dark Byte Site Admin
Reputation: 472
Joined: 09 May 2003 Posts: 25871 Location: The netherlands
|
Posted: Mon Feb 08, 2021 12:12 pm Post subject: |
|
|
make sure to use the 3th alloc parameter specifying rpcs3.exe
or always assume the jmp is going to be 14 bytes
_________________
Do not ask me about online cheats. I don't know any and wont help finding them.
Like my help? Join me on Patreon so i can keep helping |
|
| Back to top |
|
 |
frubam Cheater
Reputation: 0
Joined: 13 Jul 2016 Posts: 29
|
Posted: Mon Feb 08, 2021 1:47 pm Post subject: |
|
|
| After trying to use the 3rd parameter, its still doing the same phenomenon. I guess I was lucky with the allocation block that initial time. I'll just redo the codes assuming it will have the extended bytes. Thanks for the hasty response =03!
|
|
| Back to top |
|
 |
sbryzl Master Cheater
Reputation: 6
Joined: 25 Jul 2016 Posts: 252
|
Posted: Mon Feb 08, 2021 3:07 pm Post subject: |
|
|
For the 3rd parameter I would try to use something close to your injection point. Your injection point is the aob symbol which looks like it is aArteSkipbackstep so I would use that.
alloc(newmem,1000,aArteSkipbackstep)
If you're certain there will only be 4 bytes to the relative jump you can try using jmp long instead.
jmp long newmem+80
|
|
| Back to top |
|
 |
frubam Cheater
Reputation: 0
Joined: 13 Jul 2016 Posts: 29
|
Posted: Tue Feb 09, 2021 12:32 pm Post subject: |
|
|
So I tried changing only the 3rd param into the aob symbol; still didn't work. However, using jmp long did the trick. From multitudes of tests, it doesn't seem like the byte range in which rpcs3 loads the instructions surpasses the 4 byte mark, so I think we are good. Very, very much appreciated, this saved me a lot of rework !
|
|
| Back to top |
|
 |
|