| View previous topic :: View next topic |
| Author |
Message |
marco0999 Cheater
Reputation: 0
Joined: 28 Jun 2020 Posts: 29 Location: Italy
|
Posted: Wed Sep 30, 2020 9:48 am Post subject: ultimap crash and ultimap 2 process 0 percent |
|
|
Hi,
I have enabled DBVM but my system crash after start ultimap and don't do nothing on ultimap 2.
I see a similar situation reported by other users in this forum.
I ask if there is a solution. This feature seem very usefull if work.
Thanks !
|
|
| Back to top |
|
 |
Dark Byte Site Admin
Reputation: 470
Joined: 09 May 2003 Posts: 25806 Location: The netherlands
|
Posted: Wed Sep 30, 2020 10:24 am Post subject: |
|
|
go to settings->debugger options. Is there a "Make possible" button next to kernelmode debugger? If so, click it and restart windows.
That will make it so there is no difference between CR3 on usermode and kernelmode
(You don't need to check kernelmode debug, just that button)
Beyond that, not sure what else it could be
_________________
Do not ask me about online cheats. I don't know any and wont help finding them.
Like my help? Join me on Patreon so i can keep helping |
|
| Back to top |
|
 |
marco0999 Cheater
Reputation: 0
Joined: 28 Jun 2020 Posts: 29 Location: Italy
|
Posted: Wed Sep 30, 2020 11:17 am Post subject: |
|
|
I don't see "Make Possible" button.
I suppose this feature is not support for my system.
| Description: |
|
| Filesize: |
763.74 KB |
| Viewed: |
3523 Time(s) |

|
|
|
| Back to top |
|
 |
Dark Byte Site Admin
Reputation: 470
Joined: 09 May 2003 Posts: 25806 Location: The netherlands
|
Posted: Wed Sep 30, 2020 12:35 pm Post subject: |
|
|
if AMD, then no, it won't work
Otherwise your CE version is outdated
_________________
Do not ask me about online cheats. I don't know any and wont help finding them.
Like my help? Join me on Patreon so i can keep helping |
|
| Back to top |
|
 |
marco0999 Cheater
Reputation: 0
Joined: 28 Jun 2020 Posts: 29 Location: Italy
|
Posted: Thu Oct 01, 2020 2:12 am Post subject: |
|
|
Just installed last version 7.1 and now work thank you !
There is a way to check iF a specific function (ex. 0x542E51) is called ?
Thanks !
|
|
| Back to top |
|
 |
MMM-304 Expert Cheater
Reputation: 0
Joined: 17 Aug 2020 Posts: 170 Location: Milkey Way
|
Posted: Thu Oct 01, 2020 2:52 am Post subject: |
|
|
| Use break and trace
|
|
| Back to top |
|
 |
marco0999 Cheater
Reputation: 0
Joined: 28 Jun 2020 Posts: 29 Location: Italy
|
Posted: Thu Oct 01, 2020 3:13 am Post subject: |
|
|
thank you !
I have chosed "Log directly to file" as attach:
But the file not created.
Then I have tried to select the list, copy and paste to excel but no data.
There is a way to write the screen result to file ?
| Description: |
|
| Filesize: |
140.18 KB |
| Viewed: |
3482 Time(s) |

|
|
|
| Back to top |
|
 |
MMM-304 Expert Cheater
Reputation: 0
Joined: 17 Aug 2020 Posts: 170 Location: Milkey Way
|
Posted: Thu Oct 01, 2020 3:20 am Post subject: |
|
|
| In ultimap you can copy call instruction to the codelist while in Ultimap 2 you can copy them to clipboard and then paste where you want
|
|
| Back to top |
|
 |
marco0999 Cheater
Reputation: 0
Joined: 28 Jun 2020 Posts: 29 Location: Italy
|
Posted: Thu Oct 01, 2020 7:23 am Post subject: |
|
|
Thank you MMM-304 !!
Please excuse me again.
For what I have undestand with ultimap you can see a list of assembly address functions but these addresses are different from IDA Function list.
I like to do a simple thing:
found a called function with CE and after open this function on IDA to see the content.
There is some mistake ?
| Description: |
|
| Filesize: |
861.74 KB |
| Viewed: |
3456 Time(s) |

|
|
|
| Back to top |
|
 |
MMM-304 Expert Cheater
Reputation: 0
Joined: 17 Aug 2020 Posts: 170 Location: Milkey Way
|
Posted: Thu Oct 01, 2020 7:32 am Post subject: |
|
|
| idk how to use IDA but in Ultimap the instructions are under Address To column and the function that calls/jumps to the instruction are under Last Origin if u want those functions u can double click in Last Origin column and directly go to the call
|
|
| Back to top |
|
 |
marco0999 Cheater
Reputation: 0
Joined: 28 Jun 2020 Posts: 29 Location: Italy
|
Posted: Thu Oct 01, 2020 9:00 am Post subject: |
|
|
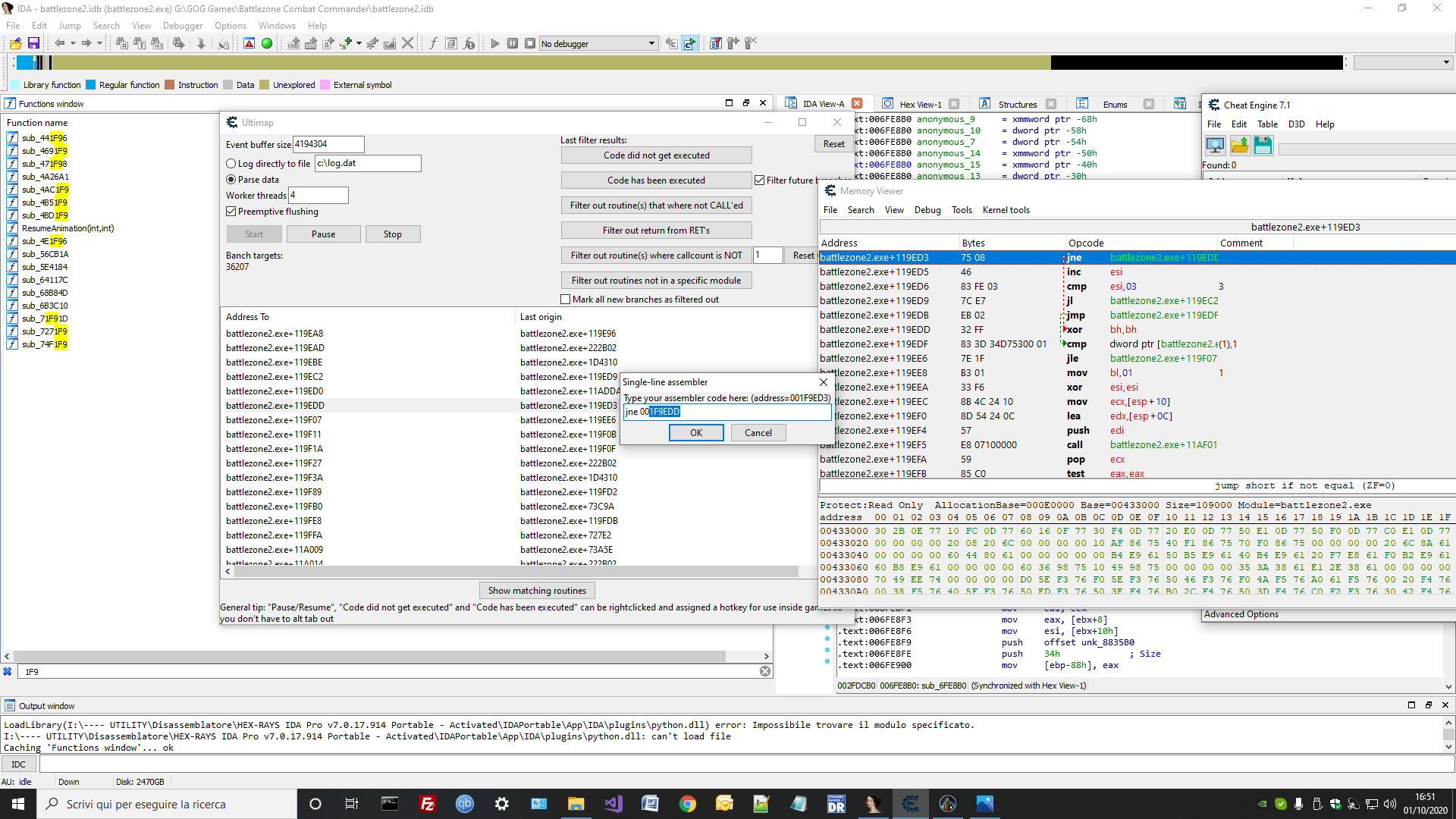
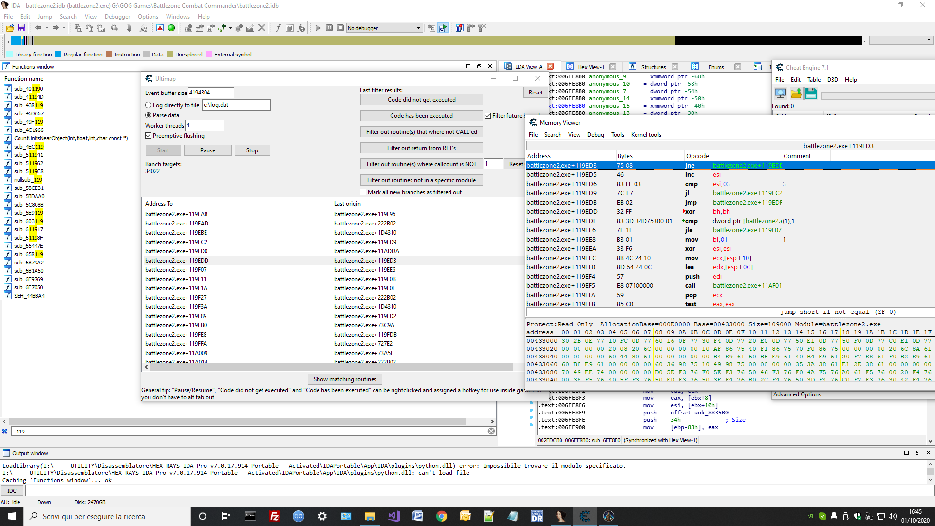
Thank you again MMM-304 !!
Probably there is samething that I mistake.
After double click to column I see the address but I continue to not not see it in IDA like the screenshot.
Some suggest ??
| Description: |
|
| Filesize: |
236.67 KB |
| Viewed: |
3434 Time(s) |

|
| Description: |
|
| Filesize: |
236.32 KB |
| Viewed: |
3434 Time(s) |

|
|
|
| Back to top |
|
 |
MMM-304 Expert Cheater
Reputation: 0
Joined: 17 Aug 2020 Posts: 170 Location: Milkey Way
|
Posted: Thu Oct 01, 2020 12:56 pm Post subject: |
|
|
sorry never used IDA
maybe its related to the address of battlezone2.exe+119EDD
use | Code: | | return getAddress(battlezone2.exe+119EDD) |
in lua Engine and see if they match
|
|
| Back to top |
|
 |
|